Semantic Kernel is an SDK that integrates Large Language Models (LLMs) like OpenAI, Azure OpenAI, and Hugging Face with conventional programming languages like C#, Python, and Java. Semantic Kernel achieves this by allowing you to define plugins that can be chained together in just a few lines of code.
What makes Semantic Kernel special, however, is its ability to automatically orchestrate plugins with AI. With Semantic Kernel planners, you can ask an LLM to generate a plan that achieves a user's unique goal. Afterwards, Semantic Kernel will execute the plan for the user.
The Semantic Kernel SDK is available in C#, Python, and Java. To get started, choose your preferred language below. See the Feature Matrix to see a breakdown of feature parity between our currently supported languages.
|
|
|
The quickest way to get started with the basics is to get an API key from either OpenAI or Azure OpenAI and to run one of the C#, Python, and Java console applications/scripts below.
- Create a new console app.
- Add the semantic kernel nuget Microsoft.SemanticKernel.
- Copy the code from here into the app
Program.csfile. - Replace the configuration placeholders for API key and other params with your key and settings.
- Run with
F5ordotnet run
- Install the pip package:
python -m pip install semantic-kernel. - Create a new script e.g.
hello-world.py. - Store your API key and settings in an
.envfile as described here. - Copy the code from here into the
hello-world.pyscript. - Run the python script.
- Clone the repository:
git clone https://github.com/microsoft/semantic-kernel.git- To access the latest Java code, clone and checkout the Java development branch:
git clone -b java-development https://github.com/microsoft/semantic-kernel.git
- To access the latest Java code, clone and checkout the Java development branch:
- Follow the instructions here
The fastest way to learn how to use Semantic Kernel is with our C# and Python Jupyter notebooks. These notebooks demonstrate how to use Semantic Kernel with code snippets that you can run with a push of a button.
Once you've finished the getting started notebooks, you can then check out the main walkthroughs on our Learn site. Each sample comes with a completed C# and Python project that you can run locally.
- π Overview of the kernel
- π Understanding AI plugins
- π Creating semantic functions
- π½ Creating native functions
- βοΈ Chaining functions together
- π€ Auto create plans with planner
- π‘ Create and run a ChatGPT plugin
Finally, refer to our API references for more details on the C# and Python APIs:
- C# API reference
- Python API reference (coming soon)
If you're interested in seeing a full end-to-end example of how to use Semantic Kernel, check out our Chat Copilot reference application. Chat Copilot is a chatbot that demonstrates the power of Semantic Kernel. By combining plugins, planners, and personas, we demonstrate how you can build a chatbot that can maintain long-running conversations with users while also leveraging plugins to integrate with other services.
You can run the app yourself by downloading it from its GitHub repo.
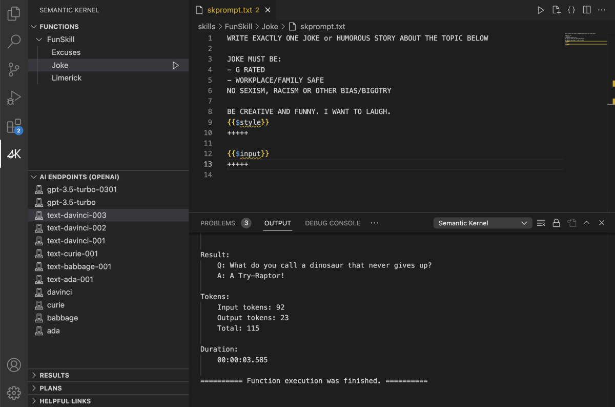
The Semantic Kernel extension for Visual Studio Code makes it easy to design and test semantic functions. The extension provides an interface for designing semantic functions and allows you to test them with a push of a button with your existing models and data.
In the above screenshot, you can see the extension in action:
- Syntax highlighting for semantic functions
- Code completion for semantic functions
- LLM model picker
- Run button to test the semantic function with your input data
If you like Semantic Kernel, you may also be interested in other repos the Semantic Kernel team supports:
| Repo | Description |
|---|---|
| Chat Copilot | A reference application that demonstrates how to build a chatbot with Semantic Kernel. |
| Semantic Kernel Docs | The home for Semantic Kernel documentation that appears on the Microsoft learn site. |
| Semantic Kernel Starters | Starter projects for Semantic Kernel to make it easier to get started. |
| Kernel Memory | A scalable Memory service to store information and ask questions using the RAG pattern. |
We welcome your contributions and suggestions to SK community! One of the easiest ways to participate is to engage in discussions in the GitHub repository. Bug reports and fixes are welcome!
For new features, components, or extensions, please open an issue and discuss with us before sending a PR. This is to avoid rejection as we might be taking the core in a different direction, but also to consider the impact on the larger ecosystem.
To learn more and get started:
- Read the documentation
- Learn how to contribute to the project
- Join the Discord community
- Attend regular office hours and SK community events
- Follow the team on our blog
This project has adopted the Microsoft Open Source Code of Conduct. For more information see the Code of Conduct FAQ or contact opencode@microsoft.com with any additional questions or comments.
Copyright (c) Microsoft Corporation. All rights reserved.
Licensed under the MIT license.



